webvars цикл остановлен. Нет доступа в Интернет "РЕШЕНО НА 50%"

Если вы только начинаете осваивать систему MajorDoMo и чего-то не знаете или не можете понять, то задавайте свои вопросы в этой ветке.

Модератор: immortal

Yashalta
Сообщения: 318
Зарегистрирован: Вс май 20, 2018 9:27 am

webvars цикл остановлен. Нет доступа в Интернет "РЕШЕНО НА 50%"

Сообщение Yashalta »

Пытаюсь установить "MD" на Debian 10 по этой инструкции https://kb.mjdm.ru/kak-ustanovit-majordomo-na-linux/
Все вроде встало, но webvars цикл остановлен. и Нет доступа в Интернет

Я попробовал посмотреть, что мешает жить...

Код: Выделить всё

sudo php /var/www/html/cycle.php
вывод:

Код: Выделить всё

[sudo] password for zerg: 
Connecting to database...
CONNECTED TO DB
Checking modules.
Installing settings ... OK
Installing objects ... OK
Installing devices ... OK
Installing actions_log ... OK
Installing app_mediabrowser ... OK
Installing app_player ... OK
Installing blockly_code ... OK
Installing classes ... OK
Installing commands ... OK
Installing connect ... OK
Installing control_access ... OK
Installing dashboard ... OK
Installing dateselect ... OK
Installing devices ... OK
Installing events ... OK
Installing history ... OK
Installing jobs ... OK
Installing layouts ... OK
Installing linkedobject ... OK
Installing locations ... OK
Installing market ... OK
Installing master ... OK
Installing methods ... OK
Installing myblocks ... OK
Installing objects ... OK
Installing patterns ... OK
Installing pinghosts ... OK
Installing plans ... OK
Installing properties ... OK
Installing pvalues ... OK
Installing saverestore ... OK
Installing scenes ... OK
Installing scripts ... OK
Installing security_rules ... OK
Installing settings ... OK
Installing shoutbox ... OK
Installing shoutrooms ... OK
Installing soundfiles ... OK
Installing system_errors ... OK
Installing terminals ... OK
Installing textfiles ... OK
Installing thumb ... OK
Installing users ... OK
Installing xray ... OK
Clearing the cache.
Removing ThisComputer. (object 7) REMOVED 318
Removing ThisComputer.cycle_connectRun (object 7) REMOVED 310
Removing ThisComputer.cycle_execsRun (object 7) REMOVED 316
Removing ThisComputer.cycle_mainRun (object 7) REMOVED 315
Removing ThisComputer.cycle_phistoryRun (object 7) REMOVED 311
Removing ThisComputer.cycle_pingRun (object 7) REMOVED 314
Removing ThisComputer.cycle_schedulerRun (object 7) REMOVED 313
Removing ThisComputer.cycle_statesRun (object 7) REMOVED 317
Removing ThisComputer.cycle_websocketsRun (object 7) REMOVED 312
Starting ./scripts/cycle_wscache.php ... 
11:24:08 Starting thread: exec php -q ./scripts/cycle_wscache.php --params "a:0:{}" > /dev/null 2>&1
OK
Starting ./scripts/cycle_main.php ... 
11:24:08 Starting thread: exec php -q ./scripts/cycle_main.php --params "a:0:{}" > /dev/null 2>&1
OK
Starting ./scripts/cycle_connect.php ... 
11:24:08 Starting thread: exec php -q ./scripts/cycle_connect.php --params "a:0:{}" > /dev/null 2>&1
OK
Starting ./scripts/cycle_websockets.php ... 
11:24:08 Starting thread: exec php -q ./scripts/cycle_websockets.php --params "a:0:{}" > /dev/null 2>&1
OK
Starting ./scripts/cycle_scheduler.php ... 
11:24:08 Starting thread: exec php -q ./scripts/cycle_scheduler.php --params "a:0:{}" > /dev/null 2>&1
OK
Starting ./scripts/cycle_ping.php ... 
11:24:08 Starting thread: exec php -q ./scripts/cycle_ping.php --params "a:0:{}" > /dev/null 2>&1
OK
Starting ./scripts/cycle_execs.php ... 
11:24:08 Starting thread: exec php -q ./scripts/cycle_execs.php --params "a:0:{}" > /dev/null 2>&1
OK
Starting ./scripts/cycle_states.php ... 
11:24:08 Starting thread: exec php -q ./scripts/cycle_states.php --params "a:0:{}" > /dev/null 2>&1
OK
Starting ./scripts/cycle_phistory.php ... 
11:24:08 Starting thread: exec php -q ./scripts/cycle_phistory.php --params "a:0:{}" > /dev/null 2>&1
OK
ALL CYCLES STARTED
11:24:09 Closing thread: exec php -q ./scripts/cycle_connect.php --params "a:0:{}" > /dev/null 2>&1
11:24:09 Closing thread: exec php -q ./scripts/cycle_websockets.php --params "a:0:{}" > /dev/null 2>&1
Судя по выводу все "ОК"!

Подскажите, что и где посмотреть, чтобы запустить webvars цикл и получить доступ в интернет!?!?
Хотя, доступ в интернет есть! Я обновил систему и она скачала нужности из

Код: Выделить всё

Downloading https://github.com/sergejey/majordomo/archive/master.tar.gz ...
Ниже вставлен скрин, что система обновлена.
Вложения
456.png
456.png (190.28 КБ) 6730 просмотров
123.png
123.png (121.31 КБ) 6730 просмотров
Последний раз редактировалось Yashalta Пт апр 10, 2020 3:41 pm, всего редактировалось 1 раз.
Аватара пользователя
tarasfrompir
Сообщения: 3216
Зарегистрирован: Ср мар 02, 2016 8:18 pm
Откуда: Украина Пирятин

Re: webvars цикл остановлен. Нет доступа в Интернет

Сообщение tarasfrompir »

Варианта 2 есть - или установить модуль вебварс - сейчас он вынесен из системы.
или в классе systemStates - метод checkState - строка 14 убрать его из списка
типа так

$cycles=array('ping'=>'ping');

Но доступ в интернет - это не отсюда - ну при условии что сюда не заглядывали... и ничего ручками не меняли :lol: :!: :idea:
Спасибо нам ПОМОЖЕТ..!
Yashalta
Сообщения: 318
Зарегистрирован: Вс май 20, 2018 9:27 am

Re: webvars цикл остановлен. Нет доступа в Интернет

Сообщение Yashalta »

tarasfrompir писал(а): Ср апр 08, 2020 11:40 am Варианта 2 есть - или установить модуль вебварс - сейчас он вынесен из системы.
или в классе systemStates - метод checkState - строка 14 убрать его из списка
типа так

$cycles=array('ping'=>'ping');

Но доступ в интернет - это не отсюда - ну при условии что сюда не заглядывали... и ничего ручками не меняли :lol: :!: :idea:
Спасибо! Результат смотри ниже!

А, с интернетом куда комать?
Вложения
789.png
789.png (153.2 КБ) 6720 просмотров
Аватара пользователя
tarasfrompir
Сообщения: 3216
Зарегистрирован: Ср мар 02, 2016 8:18 pm
Откуда: Украина Пирятин

Re: webvars цикл остановлен. Нет доступа в Интернет

Сообщение tarasfrompir »

Yashalta писал(а): Ср апр 08, 2020 12:07 pm А, с интернетом куда комать?
строку то верни назад -
только в таком виде - $cycles=array('ping'=>'ping');
я ж тебе писал
и вообще можеш вписать сюда все циклы - которые важны для тебя - скажем по устройствам каким или сам посмотриш...
В устройствах онлайн - есть запись

Internet

поменяй в записи хост с тут.бай на 1.1.1.1

А вообще в форуме описание такого действия имеется
viewtopic.php?f=4&t=6767&p=109710&hilit ... et#p109710
viewtopic.php?f=4&t=6889&p=112472&hilit ... et#p112472
Спасибо нам ПОМОЖЕТ..!
Yashalta
Сообщения: 318
Зарегистрирован: Вс май 20, 2018 9:27 am

Re: webvars цикл остановлен. Нет доступа в Интернет

Сообщение Yashalta »

tarasfrompir писал(а): Ср апр 08, 2020 12:37 pm ...
В устройствах онлайн - есть запись

Internet

поменяй в записи хост с тут.бай на 1.1.1.1

А вообще в форуме описание такого действия имеется
viewtopic.php?f=4&t=6767&p=109710&hilit ... et#p109710
viewtopic.php?f=4&t=6889&p=112472&hilit ... et#p112472
Поменял, попробовал с разными "IP" адресами. Почему то, пишет "Status: Offline"! Хотя если пинговать из терминала то, все "OK"!

И еще вопрос, а как дать права пользователю www-data для выполнения команды ping?
Вложения
ping.png
ping.png (239.59 КБ) 6644 просмотра
Последний раз редактировалось Yashalta Ср апр 08, 2020 3:19 pm, всего редактировалось 1 раз.
Аватара пользователя
tarasfrompir
Сообщения: 3216
Зарегистрирован: Ср мар 02, 2016 8:18 pm
Откуда: Украина Пирятин

Re: webvars цикл остановлен. Нет доступа в Интернет

Сообщение tarasfrompir »

Yashalta писал(а): Ср апр 08, 2020 3:12 pm
tarasfrompir писал(а): Ср апр 08, 2020 12:37 pm ...
В устройствах онлайн - есть запись

Internet

поменяй в записи хост с тут.бай на 1.1.1.1

А вообще в форуме описание такого действия имеется
viewtopic.php?f=4&t=6767&p=109710&hilit ... et#p109710
viewtopic.php?f=4&t=6889&p=112472&hilit ... et#p112472
Поменял, попробовал с разными "IP" адресами. Почему то, пишет "Status: Offline"! Хотя если пинговать из терминала то, все "OK"!
а цикл пинга запущен?
Панель управления - хрей - сервисі - cycle_ping???
Спасибо нам ПОМОЖЕТ..!
Yashalta
Сообщения: 318
Зарегистрирован: Вс май 20, 2018 9:27 am

Re: webvars цикл остановлен. Нет доступа в Интернет

Сообщение Yashalta »

tarasfrompir писал(а): Ср апр 08, 2020 3:19 pm а цикл пинга запущен?
Панель управления - хрей - сервисі - cycle_ping???
Да, запущен!
А как дать права пользователю www-data для выполнения команды ping? Может и в правду у него нет прав на выполнение этой команды?
Вложения
ping2.png
ping2.png (122.94 КБ) 6639 просмотров
Аватара пользователя
tarasfrompir
Сообщения: 3216
Зарегистрирован: Ср мар 02, 2016 8:18 pm
Откуда: Украина Пирятин

Re: webvars цикл остановлен. Нет доступа в Интернет

Сообщение tarasfrompir »

Yashalta писал(а): Ср апр 08, 2020 3:22 pm
tarasfrompir писал(а): Ср апр 08, 2020 3:19 pm а цикл пинга запущен?
Панель управления - хрей - сервисі - cycle_ping???
Да, запущен!
А как дать права пользователю www-data для выполнения команды ping? Может и в правду у него нет прав на выполнение этой команды?
Прости - не знаю - я не линуксовод...
Спасибо нам ПОМОЖЕТ..!
Yashalta
Сообщения: 318
Зарегистрирован: Вс май 20, 2018 9:27 am

Re: webvars цикл остановлен. Нет доступа в Интернет

Сообщение Yashalta »

Отвечаю для таких как я!
Получая эту ошибку

Код: Выделить всё

root@MajorDomo:~# su www-data
This account is currently not available.
Я хотлел дать все необходимые права для выполнения команды "ping" пользователю www-data
НО, ЭТО ДЕЛАТЬ НЕ НУЖНО!!! https://askubuntu.com/questions/486346/ ... ing-to-ssh
Это плохая идея, давать права sudo для www-данных. Если бы Apache предназначался для работы с правами root, у него не было бы своей собственной группы. Делая это, вы создаете огромные дыры в безопасности, потому что оболочка для пользовательских www-данных установлена ​​в /usr/sbin/nologin и установлена ​​по очень веской причине. Вы не должны входить в систему как www-data, это специальный пользователь / группа, используемая веб-сервером, и не предназначенная для обычного использования оболочки!

что было мною сделанно!
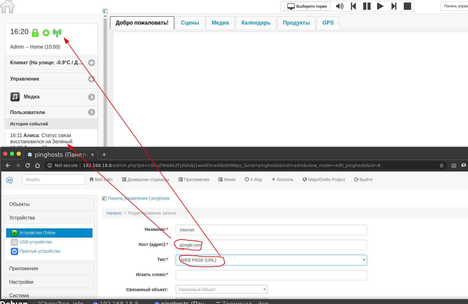
В настройках OnLine устройств я поменял с "PING(HOST)" на "WEB PAGE (URL)" и прописал не "IP" адрес а "url" сайта. Пока такое решение! Если кто подскажет в чем проблема, буду благодарен!
Вложения
ping3.png
ping3.png (147.94 КБ) 6613 просмотров
Аватара пользователя
tarasfrompir
Сообщения: 3216
Зарегистрирован: Ср мар 02, 2016 8:18 pm
Откуда: Украина Пирятин

Re: webvars цикл остановлен. Нет доступа в Интернет

Сообщение tarasfrompir »

Yashalta писал(а): Ср апр 08, 2020 4:26 pm Отвечаю для таких как я!
В настройках OnLine устройств я поменял с "PING(HOST)" на "WEB PAGE (URL)" и прописал не "IP" адрес а "url" сайта. Пока такое решение! Если кто подскажет в чем проблема, буду благодарен!
простите конечно - а вы проверяли правильность написания айпи адреса - не было ли там пробелов или прочей лобуды - поскольку функция пинг - проверяет что вебстраницу - что айпи адрес. И заморочек с ней не возникало уже очень давно... Ну кроме некоторых нюансов... Но все же проверьте айпи - впишите 1.1.1.1 - 8.8.4.4 - 8.8.8.8
В худой конец впишите адрес роутера....
Спасибо нам ПОМОЖЕТ..!
Ответить