Шаблон класса / Class Template

Новые релизы, обновления и т.п.

Модератор: immortal

Аватара пользователя
nick7zmail
Сообщения: 7573
Зарегистрирован: Пн окт 28, 2013 8:14 am
Откуда: Екатеринбург

Re: Шаблон класса / Class Template

Сообщение nick7zmail »

Во первых получают значение свойства (свойств у объекта может быть несколько)
Во-вторых командой

Код: Выделить всё

$mesto=gg('Имя_Объекта.Имя_свойства');
Raspberry Pi3+Broadlink+esp8266 (blynk)+AMS
Если вам помогло какое-либо сообщение - не забывайте пользоваться кнопкой "СПАСИБО".
:arrow: Услуги в профиле коннект
>>>>>Мой новый канал на ютутбе, подписывайтесь!<<<<<
Semendey
Сообщения: 68
Зарегистрирован: Чт сен 26, 2019 4:14 pm
Откуда: Ярославль

Re: Шаблон класса / Class Template

Сообщение Semendey »

nick7zmail писал(а): Пт дек 27, 2019 6:45 am Во первых получают значение свойства (свойств у объекта может быть несколько)
Во-вторых командой

Код: Выделить всё

$mesto=gg('Имя_Объекта.Имя_свойства');
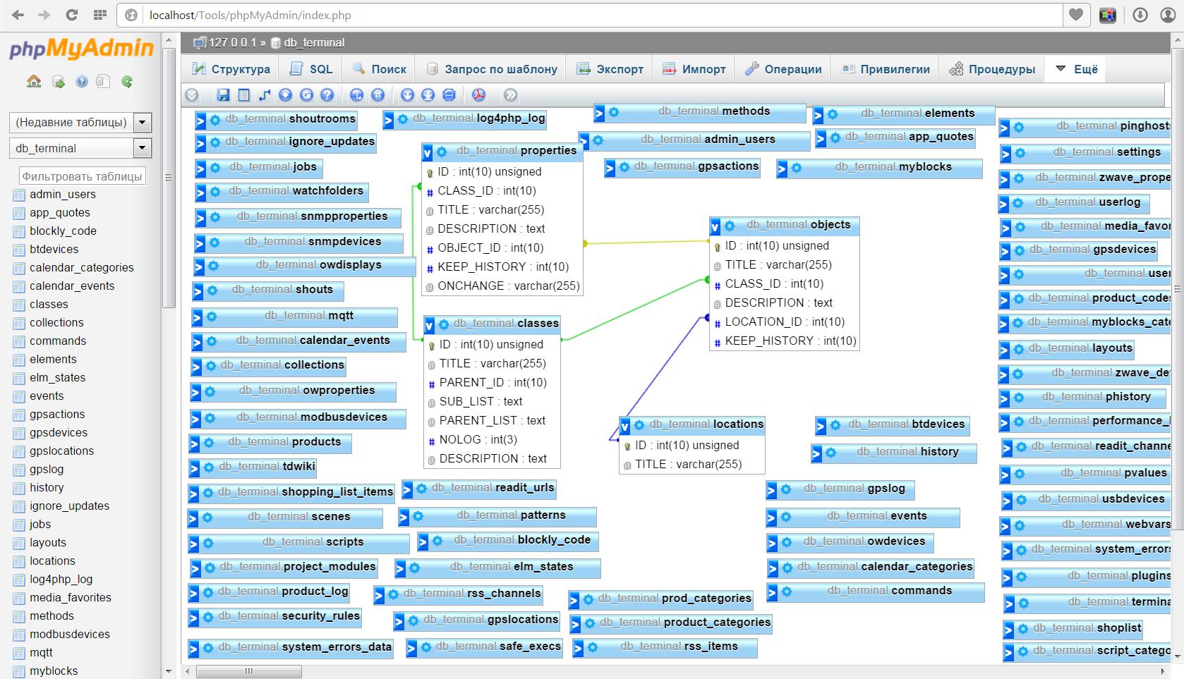
Ну так и подскажите какое свойство нужно получить, я его могу создать сам и прописать, но оно уже есть в форме создания объекта, но хранится оно не в таблице свойств а в своей.
Смотрите схему
Вложения
База данных.jpg
База данных.jpg (313.92 КБ) 5616 просмотров
Аватара пользователя
nick7zmail
Сообщения: 7573
Зарегистрирован: Пн окт 28, 2013 8:14 am
Откуда: Екатеринбург

Re: Шаблон класса / Class Template

Сообщение nick7zmail »

Аа...вам это местоположение надо...запрос соответствующий надо составить. Под рукой нет системы. Вечером, если напомните в телеграме @nick7zmail - помогу.
Raspberry Pi3+Broadlink+esp8266 (blynk)+AMS
Если вам помогло какое-либо сообщение - не забывайте пользоваться кнопкой "СПАСИБО".
:arrow: Услуги в профиле коннект
>>>>>Мой новый канал на ютутбе, подписывайтесь!<<<<<
Chainik
Сообщения: 1465
Зарегистрирован: Вс янв 10, 2016 11:05 am

Re: Шаблон класса / Class Template

Сообщение Chainik »

nick7zmail писал(а): Пт дек 27, 2019 10:24 am Аа...вам это местоположение надо...запрос соответствующий надо составить. Под рукой нет системы. Вечером, если напомните в телеграме @nick7zmail - помогу.
Только ответ здесь разместите, пожалуйста. Думаю, для многих будет полезно. ;)
Аватара пользователя
nick7zmail
Сообщения: 7573
Зарегистрирован: Пн окт 28, 2013 8:14 am
Откуда: Екатеринбург

Re: Шаблон класса / Class Template

Сообщение nick7zmail »

Всй оказалось гораздо проще)) даже в домашнюю систему лезть не пришлось. В демке поковырял))

Код: Выделить всё

$loc_id=getObject('Bathroom')->location_id;
$loc=sqlSelectOne("SELECT * from locations where ID = $loc_id");
$loc_name=$loc['TITLE'];//это имя локации
Raspberry Pi3+Broadlink+esp8266 (blynk)+AMS
Если вам помогло какое-либо сообщение - не забывайте пользоваться кнопкой "СПАСИБО".
:arrow: Услуги в профиле коннект
>>>>>Мой новый канал на ютутбе, подписывайтесь!<<<<<
Semendey
Сообщения: 68
Зарегистрирован: Чт сен 26, 2019 4:14 pm
Откуда: Ярославль

Re: Шаблон класса / Class Template

Сообщение Semendey »

nick7zmail писал(а): Пт дек 27, 2019 11:26 am Всй оказалось гораздо проще)) даже в домашнюю систему лезть не пришлось. В демке поковырял))

Код: Выделить всё

$loc_id=getObject('Bathroom')->location_id;
$loc=sqlSelectOne("SELECT * from locations where ID = $loc_id");
$loc_name=$loc['TITLE'];//это имя локации
Спасибо.
Я правильно понимаю, что через SQL можно обратиться к любой записи ?
В этом коде если я правильно понимаю:
1. Берем значение location_id объекта 'Bathroom' - можно использовать ссылку на Текущий объект ?
2. Пишем запрос (sqlSelectOne - это получение одной записи ?)
3. Присваиваем результат запроса нашей переменной

Есть еще примеры кодов ?

P/S

Когда то давно я работал с SQL и он мне знаком, если понять принцип построения запроса тут, то мне было бы на много проще.
Аватара пользователя
nick7zmail
Сообщения: 7573
Зарегистрирован: Пн окт 28, 2013 8:14 am
Откуда: Екатеринбург

Re: Шаблон класса / Class Template

Сообщение nick7zmail »

1) да, можно обратиться к текущему. Берем объект - функция из бз.
https://kb.mjdm.ru/vstroennie-v-majordomo-funkcii/
Посмотреть что ещё возвращается можно примерно так:
Создать скрипт

Код: Выделить всё

$loc_id=getObject('Bathroom');
print_r($loc_id);
запустить его через консоль в панели управления rs('имя_скрипта');
2) sqlSelectOne() - забрать 1 запись. sqlSelect - забрать все записи подходящие под условия. Если знаете sql синтаксис - можно через sqlExec выполнять любые операции. Основные команды и примеры там же в БЗ
https://kb.mjdm.ru/funkcii-raboti-s-baz ... majordomo/
3) собственно да, но можно сразу использовать $loc['TITLE'] без доп. переменных.
Raspberry Pi3+Broadlink+esp8266 (blynk)+AMS
Если вам помогло какое-либо сообщение - не забывайте пользоваться кнопкой "СПАСИБО".
:arrow: Услуги в профиле коннект
>>>>>Мой новый канал на ютутбе, подписывайтесь!<<<<<
Semendey
Сообщения: 68
Зарегистрирован: Чт сен 26, 2019 4:14 pm
Откуда: Ярославль

Re: Шаблон класса / Class Template

Сообщение Semendey »

nick7zmail писал(а): Пт дек 27, 2019 12:51 pm 1) да, можно обратиться к текущему. Берем объект - функция из бз.
https://kb.mjdm.ru/vstroennie-v-majordomo-funkcii/
Посмотреть что ещё возвращается можно примерно так:
Создать скрипт

Код: Выделить всё

$loc_id=getObject('Bathroom');
print_r($loc_id);
запустить его через консоль в панели управления rs('имя_скрипта');
2) sqlSelectOne() - забрать 1 запись. sqlSelect - забрать все записи подходящие под условия. Если знаете sql синтаксис - можно через sqlExec выполнять любые операции. Основные команды и примеры там же в БЗ
https://kb.mjdm.ru/funkcii-raboti-s-baz ... majordomo/
3) собственно да, но можно сразу использовать $loc['TITLE'] без доп. переменных.
Спасибо
Все получилось.
Semendey
Сообщения: 68
Зарегистрирован: Чт сен 26, 2019 4:14 pm
Откуда: Ярославль

Re: Шаблон класса / Class Template

Сообщение Semendey »

Добра всем
Созрел еще вопрос, как к шаблону подключить Шрифт ?
Аватара пользователя
xor
Сообщения: 2044
Зарегистрирован: Сб ноя 22, 2014 8:45 pm

Re: Шаблон класса / Class Template

Сообщение xor »

Semendey писал(а): Сб дек 28, 2019 11:17 pm Добра всем
Созрел еще вопрос, как к шаблону подключить Шрифт ?
фиг знает, что вы имеете в виду, но посмотрите, например, тут https://connect.smartliving.ru/profile/ ... users.html
Ответить